Breadcrumbs

Ecotoner

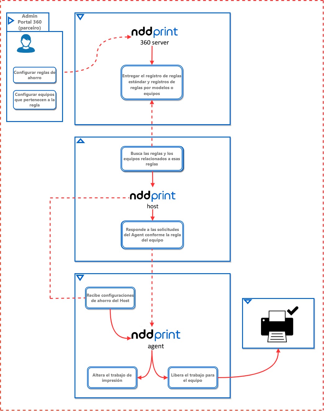
El EcoToner es responsable por el cargar de la intensidad del color utilizado en los trabajos de impresión.

Con la reducción de la intensidad, permite que menos tóner sea aplicado sin pérdidas significativas en la calidad de la impresión.

Estructura y módulos envueltos

Diagrama_EcoToner-PT-EN-ES-ESPANHOL.jpg