EcoToner is responsible for calibrating the intensity of the color used in print jobs.
By reducing the intensity, it allows less toner to be applied without significant loss of print quality.
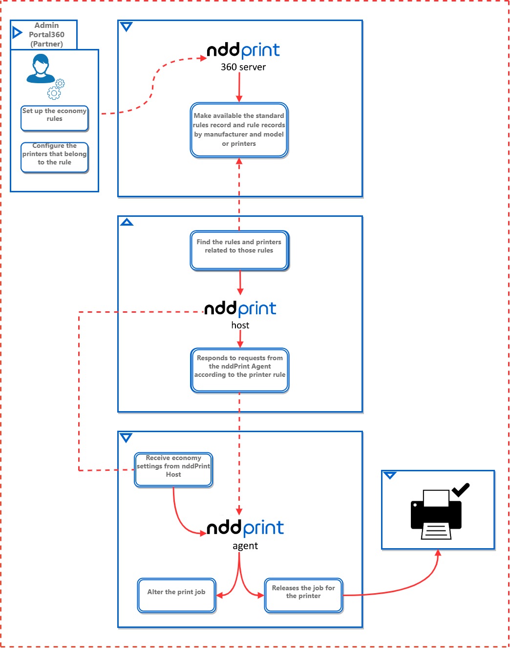
Structure and modules involved
EcoToner is responsible for calibrating the intensity of the color used in print jobs.
By reducing the intensity, it allows less toner to be applied without significant loss of print quality.